Ensembl Genomes HomeEnsembl Bacteria HomeEnsembl Bacteria Home ▼
  • Ensembl Genomes
  • Ensembl Bacteria
  • Ensembl Protists
  • Ensembl Fungi
  • Ensembl Plants
  • Ensembl Metazoa
  • Ensembl (vertebrates)
Loading…
  • HMMER
  • BLAST
  • Tools
  • Downloads
  • Help & Docs
  • Blog
More ▼
Search »
Search Ensembl BacteriaSearch Ensembl Bacteria
Search Ensembl GenomesSearch Ensembl Genomes
Search all speciesSearch all species
Search EBISearch EBI
  • Using
  • Data
  • API
  • About
  • Using this website
  • Data access
  • API & software
  • About us
In this section
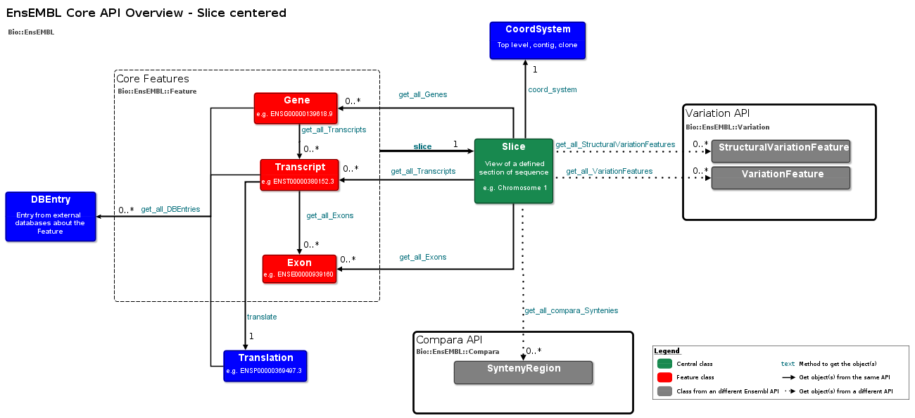
  • Schema Documentation
  • Core API overview diagram
  • Core API Tutorial

.

  • Home
  • Help & Documentation
  • API & Software
  • API Documentation
  • Core databases and API
  • Core API overview diagram

Ensembl Bacteria release 61 - May 2025 © EMBL-EBI EMBL-EBI

.


About Us

About us

Contact us

Citing Ensembl Genomes

Privacy policy

Disclaimer

Get help

Using this website

Documentation

Adding custom tracks

Downloading data

Our sister sites

Ensembl

Ensembl Fungi

Ensembl Plants

Ensembl Protists

Ensembl Metazoa

Follow us

[RSS logo] Blog

[twitter logo] Twitter

.

  • Personal Data
close